现在小程度很火爆,但是怎么样才能有自己的小程序呢?自己又不会开发,我最近发现有一个免费的小程序,和大家分享一下,希望用的上
方法/步骤
-
1
我们需要搜索进入到他们的网址,然后使用微信扫描注册他们的帐号先,然后再创建创建自己的小程序


-
2
注册成功后,然后点击产品中心,选择单页版,然后会弹出创建成功

-
3
然后点击进入小程序后台


-
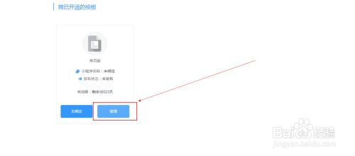
4
然后点击管理,进入小程序模板的后台
END
方法/步骤2
-
1
3 进入到操作页面。按照提示填写内容,进行界面设计。首页图片可以上传长图。

-
2
4 设置好了后,上传小程度模板,进入授权页,授权之后再上传小程序模板。(如图)等待微信审核。审核通过与否都会收到微信的消息通知。
END
经验内容仅供参考,如果您需解决具体问题(尤其法律、医学等领域),建议您详细咨询相关领域专业人士。
展开阅读全部
文章评论