百家号可设置自动回复,粉丝输入关键词信息,就可以自动回复了,具体设置方法如下:
工具/原料
-
联想pro
-
Windows10
-
浏览器360
方法/步骤
-
1
第一步,打开百家号的个人主页,点击下方消息设置。

-
2
第二步,选择关键词回复菜单选项。

-
3
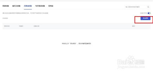
第三步,开启该功能,点击添加规则。

-
4
第四步,设置关键词以及回复的相关内容。
END
注意事项
-
回复内容注意字数限制。
经验内容仅供参考,如果您需解决具体问题(尤其法律、医学等领域),建议您详细咨询相关领域专业人士。
作者声明:本篇经验系本人依照真实经历原创,未经许可,谢绝转载。
展开阅读全部
文章评论